TP Spring Web - Partie 02
Durée Estimée : 1-2h
Enoncé
Fonctionnalités :
- La page d'accueil
- La page qui affiche la liste des films
- La page qui affiche le détail d'un film
Commencez par créer les 3 pages vides avec uniquement un titre et un paragraphe 'todo'
CSS
Le CSS n'est pas obligatoire, vous pouvez utiliser le framework CSS de votre choix
Pour les images ou les fichiers css/js ils sont placés dans le dossier static
Le dossier static est la racine des assets/ressources
Exemple pour importer mon-fichier.css qui est à la racine de static
<link rel="stylesheet" href="mon-fichier.css" />
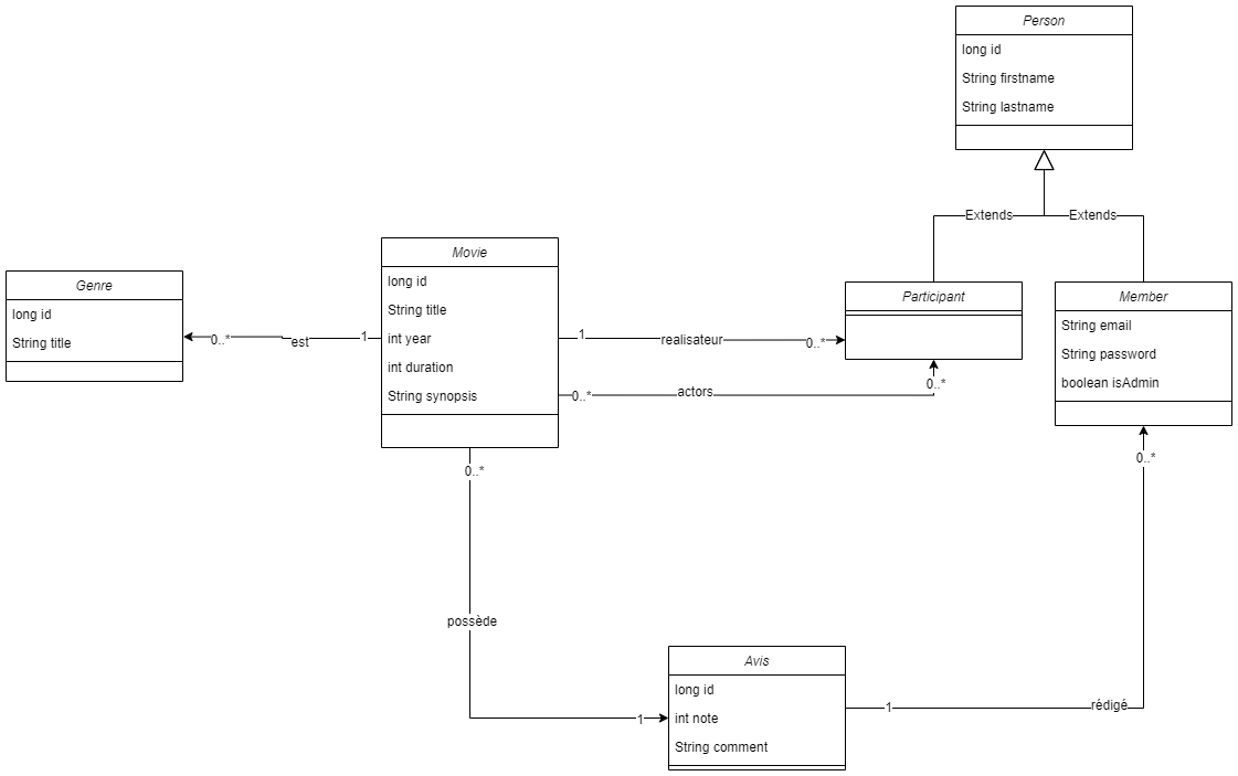
Diagram
Pour le moment vous allez vous concentrer uniquement sur Movie et si vous êtes à l'aise sur ces associations à part avis et actors

Etapes
- Compléter la BO, donc le(s) classe(s)
- Compléter l'interface IDAOMovie (pour que le bouchon fonctionne)
- Créer la DAOMock (bouchon) qui implémente IDAOMovie
- Compléter le ArticleManager (il aura les méthodes pour récupérer les données de la DAO)
- Compléter le Controller avec les routes nécessaires
Ne pas oublier de bien utiliser les bonnes annotations pour l'injection
La liste des films
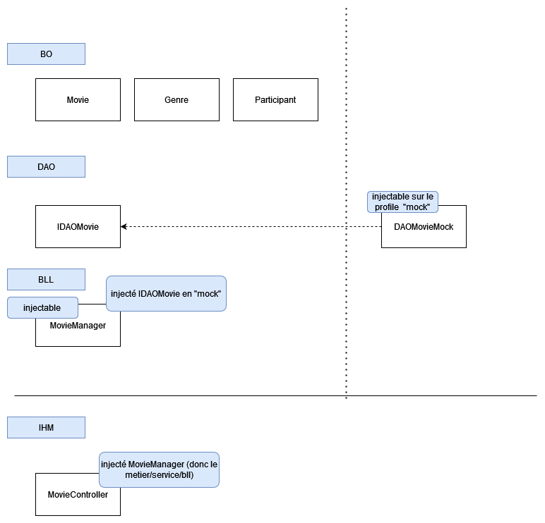
Diagram processus :

Globalement, d'un point de vue technique, voici une vue d'ensemble de ce qui peut se passer entre les couches IHM, BLL et DAO

Le detail du Film
Pas de formulaire, uniquement afficher les informations en tant que consultation
Faire abstraction des Avis (pas pour maintenant)

Rappel architecture
