Injection
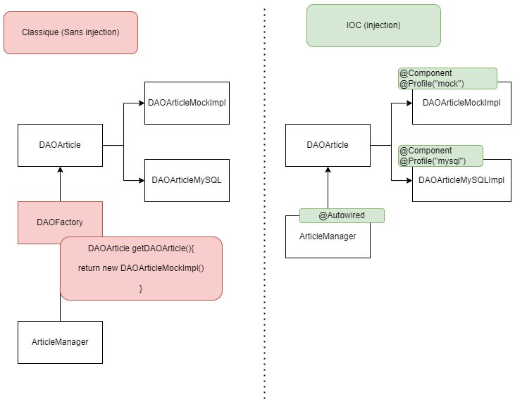
Voici un exemple d'implémentation DAO sans utilisation d'injection et avec injection (utilisation du pattern IOC)

L'avantage du pattern IOC est qu'il vise à minimiser le couplage (et donc à réduire les dépendances fortes) tout en offrant une meilleure flexibilité en matière de configuration.
Cela permet de passer d'une implémentation à une autre sans avoir besoin de modifier le code source, mais plutôt en utilisant des fichiers de propriétés
Spécifier des composants Injectables
Pour simplifier, pour définir une classe/interface Injectable, on peut utiliser les annotations suivantes :
- @Component
- @Service
- @Controller
- @Repository
Récupérer une injection
Pour récupérer une injection on peut avoir 3 manières de faire à savoir :
Utiliser @Autowired
@Autowired
DAOArticle daoArticle;
Injecter dans un constructeur
DAOArticle daoArticle;
UnConstructeur(DAOArticle daoArticle) {
this.daoArticle = daoArticle;
}
Injecter dans une fonction
@Autowired
void uneFonction(DAOArticle daoArticle) {
daoArticle.getAll();
}